一、概述
提供快递查询、AI测肤、智能SQL、AI看舌、AI内容生成、电子面单、视频创作、声音克隆、AI文案、卡证识别、视频理解、AI文本生成、AI图像生成、应用集成、AI应用等API分发能力;
支持给N个第三方系统提供API接口调用服务。
路径:应用–聚合API

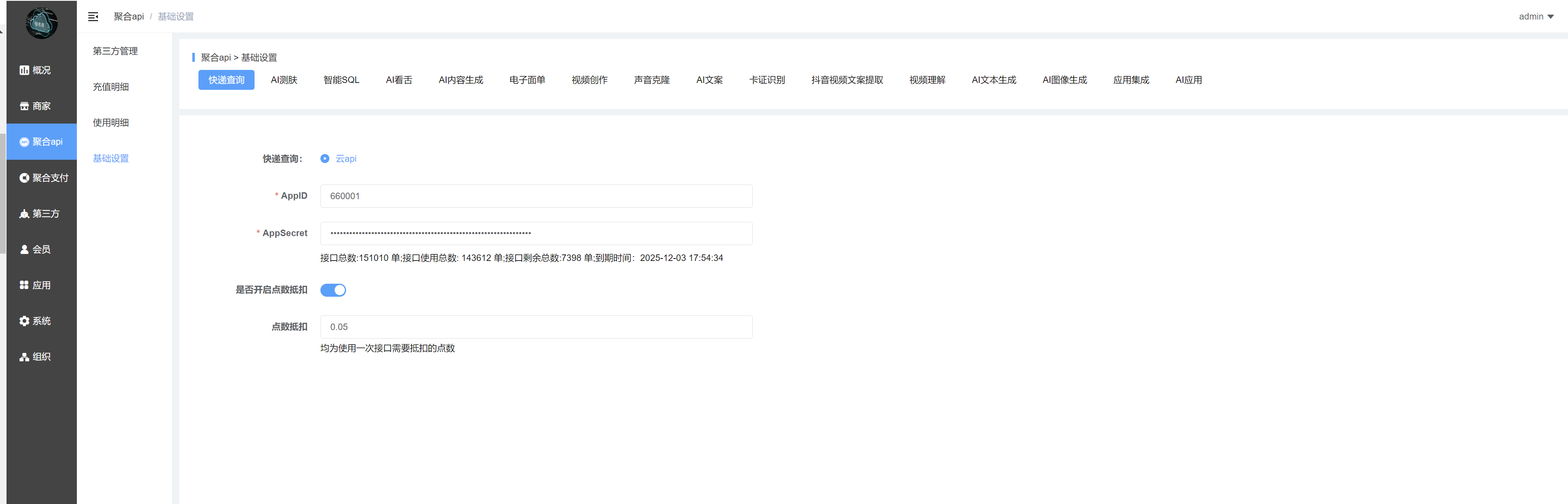
二、基础设置
设置好相关接口的的APPID和APP secret
如何获取该信息,需要先购买对应接口,购买后客服会在群里提供APPID和APP secret
三、第三方管理
同步第三方对接插件中所添加的第三方客户信息(如商城),可以在列表对相应第三方进行充值(根据需要的接口进行充值)
如果不存在第三方的,可在应用–基础类应用–第三方对接–第三方管理中先添加第三方;详细操作可看对应的教程!


点击充值明细或者使用明细则可以跳转到对应页面


四、第三方系统对接(如商城)
商城方对接使用,需要配置好数据通系统对接插件,详细知识库可查看【数据通系统对接】插件 教程
注意:必须先配置好商城数据通系统对接插件!!!!!
对接后,在对应接口的位置选择数据通接口,或者单独配置数据通信息即可调用数据通聚合api接口。
如:
1、快递查询接口
商城–系统–商城设置–物流查询,选择数据通:

选择后就会返回接口数量信息。
2、AI测肤
商城–应用–AI智能测肤–基础设置-API设置,选择数据通:

3、AI 看舌
商城–应用–AI看舌–基础设置,选择数据通,单独配置appkey和appsecret

4、AI内容生成
不需要单独选择接口通道,配置好数据通系统对接插件即可。
5、视频创作、声音克隆、AI文案
对应使用商城的AI创作插件,不需要单独选择接口通道,配置好数据通系统对接插件即可。
6、卡证识别接口
不需要单独选择接口通道,配置好数据通系统对接插件即可。配置后,门店-收银台插件-基础设置,开启OCR识别,开启后门店入驻店主身份证、营业执照、银行卡号支持OCR识别

7、AI应用、AI文本生成、AI图像应用
使用AI文本生成、AI图像应用能力,如果是要对接上游数据通系统的,需要在AI应用里面先配置上游数据通信息;

配置后,在AI文本生成、AI图像应用中配置点数

AI文本生成如果您是对接我们的数据通的,请参考下方配置:
注意如果使用数据通系统二次分发的要核算好价格,自己加价!!
