概述:供应链中台对接第三方erp聚水潭,同步中台自营商品信息,同步订单信息,同步售后(售后包含:退货退款)
同步中台自营商品信息→中台自营商品产生订单同步给聚水潭,聚水潭操作发货,同步订单给到中台这边,中台接收订单信息,同步订单信息,呈现给会员(采购端);
若订单产生退货/退款,同步给到聚水潭处理订单,同步订单结果
一、基础设置
1、基础设置的配置信息需要到聚水潭开放平台先注册账号,登录进入获取后填写,步骤参考如下:(聚水潭开放平台:https://openweb.jushuitan.com/user/login)

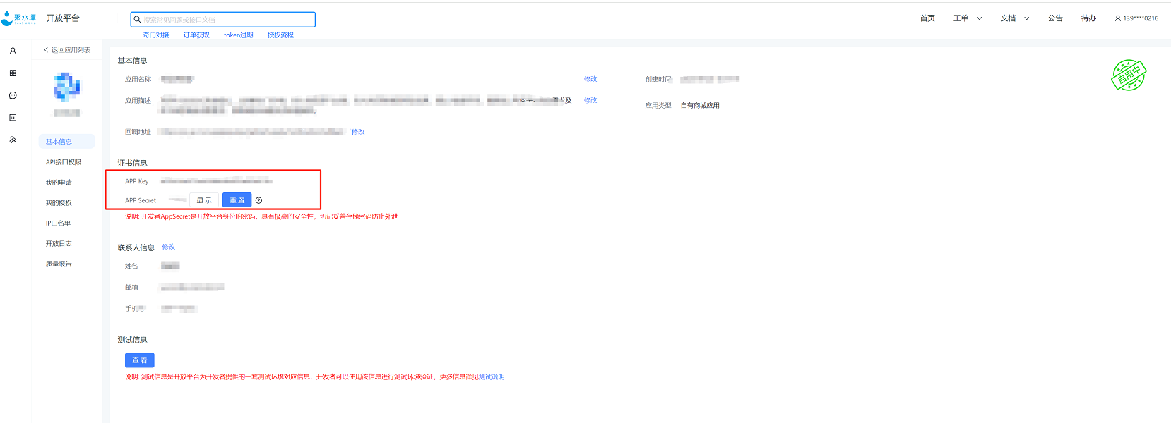
2、聚水潭开放平台–管理应用–创建应用–点击详情–基本信息–证书信息–复制APP Key、App Secret

3、管理应用–应用–详情–我的申请,申请下相关接口权限
4、管理应用–应用–详情–我的授权–获取accessTokei、refreshToken
5、进入聚水潭平台:https://www.erp321.com/epaas,店铺设置–店铺编号,获取后填写到后台的ShoplD处

6、进入聚水潭平台:https://www.erp321.com/epaas,店铺设置–添加店铺–消息推送–请填写平台授权信息(四个信息填写一样的回调地址:https://xxx.com/supplyapi/app/jushuitan/notification,其中XXX更换为您自己中台的域名信息)

二、已绑定商品
三、物理公司匹配
新增:填写本地物流信息、聚水潭物流code信息(进入聚水潭平台:https://www.erp321.com/epaas,物流(
快递)公司及打印模板(新)–找到对应的快递公司编码复制填写



四、已绑定订单
